Logo

American Heart Association

  160
  0


Final ID: WMP84

The impact of large language models on stroke management: A literature review and proposing a practical model for the future stroke care

Abstract Body: Introduction: Despite notable advancements in diagnostic tools and treatment strategies in stroke care, finding an optimal management approach that delivers the best outcomes remains elusive.The introduction of artificial intelligence(AI),particularly Large Language Models(LLMs),has brought new perspectives to stroke management.Here,we explore the potential applications of LLMs in stroke care and propose a practical model for their future integration into stroke management.

Method: We conducted a comprehensive literature review on PubMed,Scopus and web of science databases up to May 2024 to identify existing applications of LLMs in healthcare,specifically stroke management.

Results: Our results revealed several applications of LLMs in healthcare,including personalized rehabilitation programs,mental health support,and enhanced physician-patient interactions,which could be effectively integrated into stroke care.Based on these findings, we proposed a framework that incorporates Parameter Efficient Fine-Tuning techniques,rasoning frameworks,and ensemble methods to address common limitations of LLMs identified in the literature.
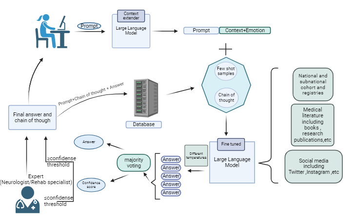
In the proposed framework (Figure1),the process begins with the patient or their caretaker inputting data or questions into the“context extractor” LLM .
The context extractor analyzes the input for key points and assesses the emotional state of the patient or caretaker.The System will then search for relevant examples and reasoning’s stored in a pre-existing database,integrating this information into the decision-making process to provide a more personalized and contextually appropriate response.
In the next step a fine-tuned language model, trained on various stroke-related data sources will process the data. The model's settings are adjusted using strategies such as varying the temperature of responses to ensure data validity and minimize errors .The outputs are then evaluated through a majority voting system.If the output scores above a predetermined threshold, it is accepted as the final outcome;If it falls below the threshold,specialist opinions are sought to verify accuracy.Once validated,the final results are presented to the patient and caregiver and stored in the database for future reference.
Conclusion: Our framework demonstrates how integrating LLMs with expert validation can enhance stroke care by providing accurate, personalized support.With further development,this approach could revolutionize AI-driven stroke management.
  • Jahani, Shima  ( Neuroscience Institute , Tehran , Iran (the Islamic Republic of) )
  • Dehghanian, Zahra  ( Faculty of Engineering, Amirkabir University of Technology , Tehran , Iran (the Islamic Republic of) )
  • Bavarsad Shahripour, Reza  ( university of California ,San Diego , San Diego , California , United States )
  • Author Disclosures:
    Shima Jahani: No Answer | Zahra Dehghanian: DO NOT have relevant financial relationships | Reza Bavarsad Shahripour: DO NOT have relevant financial relationships
Meeting Info:
Session Info:

In-Hospital Care; from the ICU to Discharge & Advanced Practice Providers and Therapists Moderated Poster Tour

Wednesday, 02/05/2025 , 06:00PM - 07:00PM

Moderated Poster Abstract Session

More abstracts on this topic:
A Deep Learning Digital Biomarker for Mitral Valve Prolapse using Echocardiogram Videos

Al-alusi Mostafa, Khurshid Shaan, Sanborn Danita, Picard Michael, Ho Jennifer, Maddah Mahnaz, Ellinor Patrick, Lau Emily, Small Aeron, Reeder Christopher, Shnitzer Dery Tal, Andrews Carl, Kany Shinwan, Ramo Joel, Haimovich Julian

A Contemporary Machine Learning-Based Risk Stratification for Mortality and Hospitalization in Heart Failure with Preserved Ejection Fraction Using Multimodal Real-World Data

Fudim Marat, Weerts Jerremy, Patel Manesh, Balu Suresh, Hintze Bradley, Torres Francisco, Micsinai Balan Mariann, Rigolli Marzia, Kessler Paul, Touzot Maxime, Lund Lars, Van Empel Vanessa, Pradhan Aruna, Butler Javed, Zehnder Tobias, Sauty Benoit, Esposito Christian, Balazard Félix, Mayer Imke, Hallal Mohammad, Loiseau Nicolas

More abstracts from these authors:
Comparative Accuracy of Transcranial Doppler, Transthoracic Echocardiography, Transesophageal Echocardiography, and Cardiac CT in Detecting Right-to-Left Shunt in Embolic Stroke of Undetermined Source

Ravi Vikas, Meyer Dawn, Hailey Lovella, Mortin Melissa, Bavarsad Shahripour Reza, Pirahanchi Yasaman, Jazayeri Seyed Behnam, Carrion Penagos Julian, Bowers Jeffrey, Meyer Brett, Agrawal Kunal, Modir Royya, Hemmen Thomas

Patterns of In-Hospital Prescribing of Post-Stroke Antidepressants in a Comprehensive Stroke Center

Azevedo Jessica, Hemmen Thomas, Meyer Dawn, Agrawal Kunal, Banerjee Ananya, Geib Teneille, Angeles Theresa, Meyer Brett, Bavarsad Shahripour Reza, Modir Royya

You have to be authorized to contact abstract author. Please, Login
Not Available

Readers' Comments

We encourage you to enter the discussion by posting your comments and questions below.

Presenters will be notified of your post so that they can respond as appropriate.

This discussion platform is provided to foster engagement, and simulate conversation and knowledge sharing.

 

You have to be authorized to post a comment. Please, Login or Signup.


   Rate this abstract  (Maximum characters: 500)